Gitlab Reference Architecture
Gitlab Architecture 에 대한 설명 페이지
Gitlab Modules
- 캐싱 및 세션 관리
- Redis
- GitLab에서 캐싱 및 세션 데이터를 저장하고 빠르게 접근할 수 있도록 지원
- Redis Sentinel
- Redis 인스턴스들의 상태를 모니터링하고, 장애 발생 시 자동으로 장애 복구를 수행하여 Redis의 고가용성을 보장
- Redis
- 서비스 디스커버리 및 고가용성 관리 (Premium, Ultimate)
- Consul
- 서비스 디스커버리 기능을 제공하여 GitLab의 각 서비스들의 위치와 상태 정보를 관리
- Patroni
- PostgreSQL 데이터베이스의 고가용성을 관리하며, 자동 장애 복구 및 리더 선출을 담당
- Consul
- 데이터베이스 관리
- Postgresql
- GitLab의 주 데이터베이스로, 사용자 데이터 및 프로젝트 정보를 저장
- PgBouncer
- PostgreSQL 데이터베이스의 connection pool을 관리하고, failover를 처리
- Postgresql
- Git 저장소 및 버전 관리
- Gitaly
- Git 저장소의 데이터를 저장하고 접근을 관리하는 Git RPC 서비스
- Praefect
- Git 클라이언트와 Gitaly 스토리지 노드 간의 투명한 프록시 역할을 하여, 여러 Gitaly 서버 간의 상호작용을 관리
- Gitaly
- 로드 밸런싱
- Internal Loadbalancer
- GitLab의 내부 서비스 간 통신을 위한 로드밸런서로, 서비스 간의 트래픽을 효율적으로 분배
- External Loadbalancer
- 외부에서 들어오는 트래픽을 처리하는 로드밸런서로, GitLab에 대한 외부 접근을 분배하고 최적화
- Internal Loadbalancer
- 비동기 작업 처리
- Sidekiq
- GitLab에서 비동기 작업을 처리하는 백그라운드 작업 큐로, 이메일 전송, 통계 수집 등과 같은 시간 소모적인 작업을 처리
- Sidekiq
- 웹 서비스 및 API
- GitLab Rails
- GitLab의 비즈니스 로직을 처리하는 Ruby on Rails 애플리케이션. 데이터베이스와 상호작용하고, 클라이언트의 요청을 처리
- Puma
- GitLab Rails 애플리케이션을 실행하는 웹 서버. HTTP 요청을 받아 처리하고, 클라이언트에게 응답을 반환
- GitLab Rails
- 리버스 프록시 및 파일 업로드 처리
- GitLab Workhorse
- GitLab의 리버스 프록시로, 대용량 파일 업로드, Git 클론 및 푸시 작업을 처리
- 이를 통해 클라이언트와 서버 간의 효율적인 데이터 전송을 지원
- GitLab Workhorse
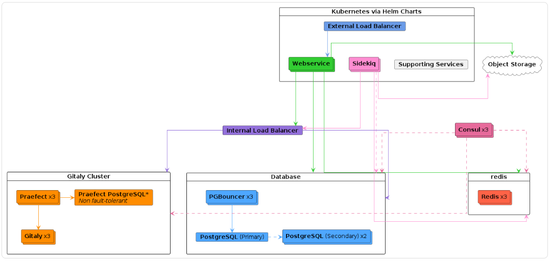
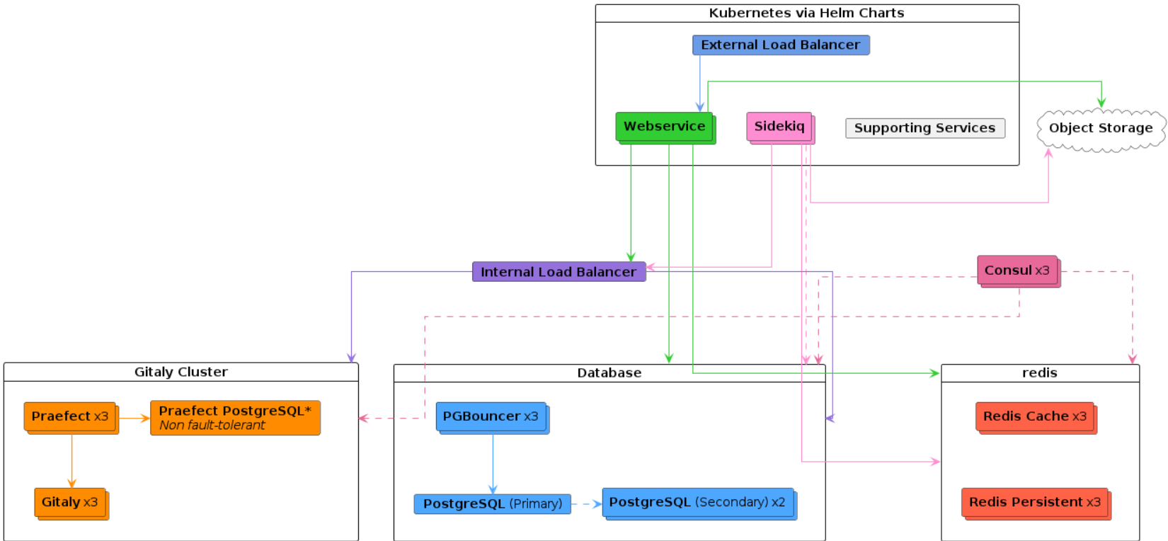
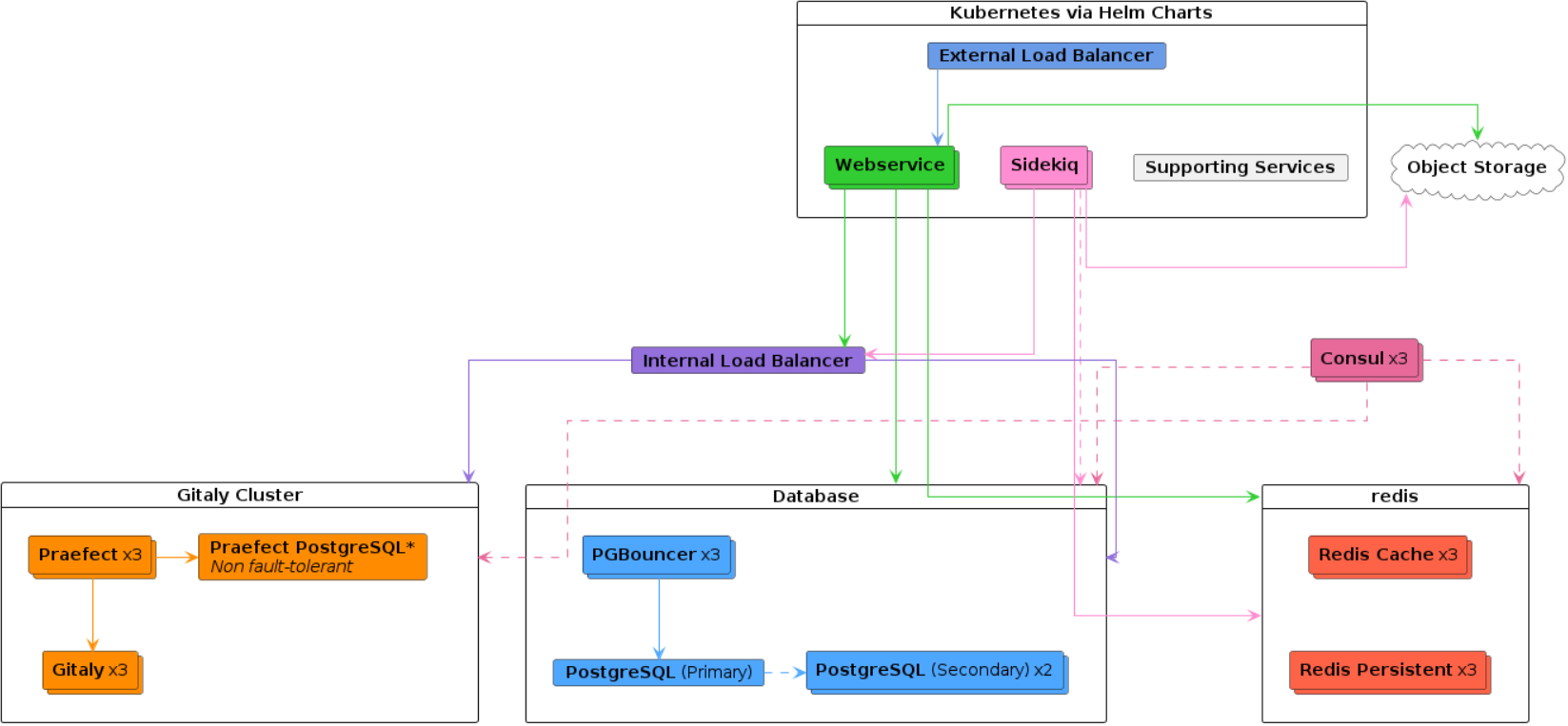
Gitlab Architecture
- Gitlab Architecture
- Omnibus
- Up to 20 RPS or 1,000 users API: 20 RPS, Web: 2 RPS, Git (Pull): 2 RPS, Git (Push): 1 RPS
- Up to 40 RPS or 2,000 users API: 40 RPS, Web: 4 RPS, Git (Pull): 4 RPS, Git (Push): 1 RPS
- Up to 60 RPS or 3,000 users API: 60 RPS, Web: 6 RPS, Git (Pull): 6 RPS, Git (Push): 1 RPS
- Up to 100 RPS or 5,000 users API: 100 RPS, Web: 10 RPS, Git (Pull): 10 RPS, Git (Push): 2 RPS
- Up to 200 RPS or 10,000 users API: 200 RPS, Web: 20 RPS, Git (Pull): 20 RPS, Git (Push): 4 RPS
- Up to 500 RPS or 25,000 users API: 500 RPS, Web: 50 RPS, Git (Pull): 50 RPS, Git (Push): 10 RPS
- Up to 1000 RPS or 50,000 users API: 1000 RPS, Web: 100 RPS, Git (Pull): 100 RPS, Git (Push): 20 RPS
- Helm (Cloud Native Hybrid Reference Architectures)
-
Up to 40 RPS or 2,000 users API: 40 RPS, Web: 4 RPS, Git (Pull): 4 RPS, Git (Push): 1 RPS

- 설명
- Stateful 서비스는 외부 VM 에서 운영하고 Stateless 서비스는 k8s 에서 운영하는 방식이 적합
- 설정 예시
-
백엔드 구성 요소
컴포넌트 설명 Kubernetes에서 실행 정적 컴퓨팅 VM (Linux 패키지) Webservice GitLab Rails 및 Web 관련 서비스 12 vCPU, 15 GB 메모리 (요청), 21 GB 메모리 (제한) - Sidekiq 백그라운드 작업 처리 3.6 vCPU, 8 GB 메모리 (요청), 16 GB 메모리 (제한) - NGINX 요청 처리 및 리버스 프록시 역할 DaemonSet으로 Webservice 노드에 배포 - Toolbox 진단 및 관리 도구 Kubernetes에서 실행 - Migrations 데이터베이스 마이그레이션 Kubernetes에서 실행 - Prometheus 모니터링 서비스 Kubernetes에서 실행 - PostgreSQL 데이터베이스 (옵션: 외부 PaaS 가능) - 2 vCPU, 7.5 GB 메모리, 1 노드 Redis 캐시 및 세션 저장소 (옵션: 외부 PaaS 가능) - 1 vCPU, 3.75 GB 메모리, 1 노드 Gitaly Git 저장소 처리 (Kubernetes에서는 지원되지 않음) - 4 vCPU, 15 GB 메모리, 1 노드 Object Storage GitLab의 객체 저장소 (외부 PaaS 추천) - -
- 설명
-
Up to 60 RPS or 3,000 users API: 60 RPS, Web: 6 RPS, Git (Pull): 6 RPS, Git (Push): 1 RPS

-
Kubernetes에서 실행되는 GitLab 컴포넌트
컴포넌트 설명 리소스 요구사항 Node Pool 예시 (GCP/AWS) Webservice GitLab Rails 및 Web 관련 서비스 12 vCPU, 15 GB 메모리 (요청), 21 GB 메모리 (제한) 3 x n1-standard-8 (GCP) / 3 x c5.2xlarge (AWS) Sidekiq 백그라운드 작업 처리 3.6 vCPU, 8 GB 메모리 (요청), 16 GB 메모리 (제한) 2 x n1-standard-4 (GCP) / 2 x m5.xlarge (AWS) Supporting services 지원 서비스 (예: GitLab Shell, 기타 서비스) 4 vCPU, 15 GB 메모리 2 x n1-standard-2 (GCP) / 2 x m5.large (AWS) -
Kubernetes 설정에서의 컴포넌트 리소스 상세
컴포넌트 리소스 구성 설명 Webservice 3 Pod, 12 Puma Workers, 4 vCPU, 5 GB 메모리 (요청), 7 GB 메모리 (제한) 최소 3개의 Webservice pod로 Puma 워커 12개 설정 추천 NGINX Webservice 노드에 DaemonSet으로 배포 동적 확장을 지원하는 NGINX 컨트롤러 pod 추천 Sidekiq 1 Sidekiq worker, 900m vCPU, 2 GB 메모리 (요청), 4 GB 메모리 (제한) 기본 4개의 Sidekiq 워커 설정, 추가 워커는 워크로드에 따라 증가 가능 -
정적 컴퓨팅 VM (Linux 패키지)에서 실행되는 컴포넌트
컴포넌트 노드 수 리소스 구성 GCP/AWS 예시 PostgreSQL 1 2 vCPU, 7.5 GB 메모리 n1-standard-2 (GCP) / m5.large (AWS) Redis 1 1 vCPU, 3.75 GB 메모리 n1-standard-1 (GCP) / m5.large (AWS) Gitaly 1 4 vCPU, 15 GB 메모리 n1-standard-4 (GCP) / m5.xlarge (AWS) Object Storage - - - -
설정 예시
-
-
Up to 100 RPS or 5,000 users API: 100 RPS, Web: 10 RPS, Git (Pull): 10 RPS, Git (Push): 2 RPS

- 설정 예시
-
Kubernetes 구성 요소
구성 요소 노드 그룹 타겟 노드 풀 총계 GCP 예시 AWS 예시 Webservice 36 vCPU, 45 GB 메모리(요청), 63 GB 메모리(제한) 3 x n1-standard-16 3 x c5.4xlarge Sidekiq 7.2 vCPU, 16 GB 메모리(요청), 32 GB 메모리(제한) 3 x n1-standard-4 3 x m5.xlarge Supporting Services 4 vCPU, 15 GB 메모리 2 x n1-standard-2 2 x m5.large -
Kubernetes 설정에서의 컴포넌트 리소스 상세
구성 요소 구성 추천 사항 Webservice 9 Pod, 36 Puma 워커, 4 vCPU, 5 GB 메모리(요청), 7 GB 메모리(제한) 100 RPS 또는 5,000 사용자를 기준으로 최소 9개의 Webservice 파드 실행 추천 NGINX - NGINX 컨트롤러 파드를 Webservice 노드에 DaemonSet으로 배포 권장 Sidekiq 1 Sidekiq 워커, 900m vCPU, 2 GB 메모리(요청), 4 GB 메모리(제한) 초기에는 8개의 Sidekiq 워커 추천, 추가 워커는 워크플로우에 따라 필요할 수 있음 Supporting - Webservice 및 Sidekiq 풀 외의 지원 배포를 위한 풀, 필요한 경우 확장 가능 -
정적 컴퓨팅 VM (Linux 패키지)에서 실행되는 컴포넌트
서비스 노드 구성 GCP AWS Consul 3 2 vCPU, 1.8 GB 메모리 n1-highcpu-2 c5.large PostgreSQL 3 4 vCPU, 15 GB 메모리 n1-standard-4 m5.xlarge PgBouncer 3 2 vCPU, 1.8 GB 메모리 n1-highcpu-2 c5.large Internal load balancer 1 4 vCPU, 3.6 GB 메모리 n1-highcpu-4 c5n.xlarge Redis/Sentinel 3 2 vCPU, 7.5 GB 메모리 n1-standard-2 m5.large Gitaly 3 8 vCPU, 30 GB 메모리 n1-standard-8 m5.2xlarge Praefect 3 2 vCPU, 1.8 GB 메모리 n1-highcpu-2 c5.large Praefect PostgreSQL 1+ 2 vCPU, 1.8 GB 메모리 n1-highcpu-2 c5.large 객체 저장소 - - - -
-
Up to 200 RPS or 10,000 users API: 200 RPS, Web: 20 RPS, Git (Pull): 20 RPS, Git (Push): 4 RPS

- 설정 예시
-
Kubernetes 구성 요소
컴포넌트 노드 그룹 타겟 노드 풀 총합 GCP 예시 AWS 예시 Webservice 80 vCPU, 100 GB 메모리 (요청), 140 GB 메모리 (한계) 3 x n1-standard-32 3 x c5.9xlarge 3 x c5.9xlarge Sidekiq 12.6 vCPU, 28 GB 메모리 (요청), 56 GB 메모리 (한계) 4 x n1-standard-4 4 x m5.xlarge 4 x m5.xlarge Supporting services 8 vCPU, 30 GB 메모리 2 x n1-standard-4 2 x m5.xlarge 2 x m5.xlarge -
Kubernetes 설정에서의 컴포넌트 리소스 상세
컴포넌트 구성 추천 리소스 비고 Webservice 20 Pod, 80 Puma 워커 4 vCPU, 5 GB 메모리 (요청), 7 GB 메모리 (한계) 200 RPS 또는 10,000 사용자를 위한 최소 20개의 Webservice 포드 추천. Puma 워커 80개 권장. NGINX NGINX 컨트롤러 포드 (DaemonSet) 웹 트래픽을 처리할 수 있는 충분한 자원 Webservice 포드와 함께 동적으로 확장. 높은 네트워크 대역폭을 위해 큰 머신 타입 사용 권장. Sidekiq 14 Sidekiq 워커 900m vCPU, 2 GB 메모리 (요청), 4 GB 메모리 (한계) 초기 목표는 14개 워커. 작업량에 따라 추가 워커 필요할 수 있음. -
정적 컴퓨팅 VM (Linux 패키지)에서 실행되는 컴포넌트
서비스 노드 수 구성 GCP AWS Consul 3 2 vCPU, 1.8 GB 메모리 n1-highcpu-2 c5.large PostgreSQL 3 8 vCPU, 30 GB 메모리 n1-standard-8 m5.2xlarge PgBouncer 3 2 vCPU, 1.8 GB 메모리 n1-highcpu-2 c5.large 내부 로드 밸런서 1 4 vCPU, 3.6 GB 메모리 n1-highcpu-4 c5n.xlarge Redis/Sentinel - 캐시 3 4 vCPU, 15 GB 메모리 n1-standard-4 m5.xlarge Redis/Sentinel - 영속성 3 4 vCPU, 15 GB 메모리 n1-standard-4 m5.xlarge Gitaly 3 16 vCPU, 60 GB 메모리 n1-standard-16 m5.4xlarge Praefect 3 2 vCPU, 1.8 GB 메모리 n1-highcpu-2 c5.large Praefect PostgreSQL 1+ 2 vCPU, 1.8 GB 메모리 n1-highcpu-2 c5.large 객체 스토리지 - - - -
-
Up to 500 RPS or 25,000 users API: 500 RPS, Web: 50 RPS, Git (Pull): 50 RPS, Git (Push): 10 RPS

- 설정 예시
-
Kubernetes 구성 요소
Component Node Group Target Node Pool Totals GCP Example AWS Example Webservice 140 vCPU, 175 GB memory (request), 245 GB memory (limit) 5 x n1-standard-32 5 x c5.9xlarge 5 x c5.9xlarge Sidekiq 12.6 vCPU, 28 GB memory (request), 56 GB memory (limit) 4 x n1-standard-4 4 x m5.xlarge 4 x m5.xlarge Supporting services 8 vCPU, 30 GB memory 2 x n1-standard-4 2 x m5.xlarge 2 x m5.xlarge -
Kubernetes 설정에서의 컴포넌트 리소스 상세
컴포넌트 구성 추천 리소스 비고 Webservice 35 Pod, 140 Puma 워커 4 vCPU, 5 GB 메모리 (요청), 7 GB 메모리 (한계) 500 RPS 또는 25,000 사용자를 위한 최소 35개의 Webservice 포드 추천. Puma 워커 140개 권장. NGINX NGINX 컨트롤러 포드 (DaemonSet) 웹 트래픽을 처리할 수 있는 충분한 자원 Webservice 포드와 함께 동적으로 확장. 높은 네트워크 대역폭을 위해 큰 머신 타입 사용 권장. Sidekiq 14 Sidekiq 워커 900m vCPU, 2 GB 메모리 (요청), 4 GB 메모리 (한계) 초기 목표는 14개 워커. 작업량에 따라 추가 워커 필요할 수 있음. -
정적 컴퓨팅 VM (Linux 패키지)에서 실행되는 컴포넌트
Service Nodes Configuration GCP AWS Consul 3 2 vCPU, 1.8 GB memory n1-highcpu-2 c5.large PostgreSQL 3 16 vCPU, 60 GB memory n1-standard-16 m5.4xlarge PgBouncer 3 2 vCPU, 1.8 GB memory n1-highcpu-2 c5.large Internal load balancer 1 8 vCPU, 7.2 GB memory n1-highcpu-8 c5.2xlarge Redis/Sentinel - 캐시 3 4 vCPU, 15 GB memory n1-standard-4 m5.xlarge Redis/Sentinel - 영속성 3 4 vCPU, 15 GB memory n1-standard-4 m5.xlarge Gitaly 3 32 vCPU, 120 GB memory n1-standard-32 m5.8xlarge Praefect 3 4 vCPU, 3.6 GB memory n1-highcpu-4 c5.xlarge Praefect PostgreSQL 1+ 2 vCPU, 1.8 GB memory n1-highcpu-2 c5.large 객체 스토리지 - - - -
-
Up to 1000 RPS or 50,000 users API: 1000 RPS, Web: 100 RPS, Git (Pull): 100 RPS, Git (Push): 20 RPS

- 설정 예시
-
Kubernetes 구성 요소
컴포넌트 노드 그룹 타겟 노드 풀 총합 GCP 예시 AWS 예시 Webservice 308 vCPU, 385 GB 메모리 (요청), 539 GB 메모리 (한계) 11 x n1-standard-32 11 x c5.9xlarge 11 x c5.9xlarge Sidekiq 12.6 vCPU, 28 GB 메모리 (요청), 56 GB 메모리 (한계) 4 x n1-standard-4 4 x m5.xlarge 4 x m5.xlarge Supporting services 8 vCPU, 30 GB 메모리 2 x n1-standard-4 2 x m5.xlarge 2 x m5.xlarge -
Kubernetes 설정에서의 컴포넌트 리소스 상세
컴포넌트 구성 추천 리소스 비고 Webservice 77 Pod, 308 Puma 워커 4 vCPU, 5 GB 메모리 (요청), 7 GB 메모리 (한계) 1000 RPS 또는 50,000 사용자를 위한 최소 77개의 Webservice 포드 추천. Puma 워커 308개 권장. NGINX NGINX 컨트롤러 포드 (DaemonSet) 웹 트래픽을 처리할 수 있는 충분한 자원 Webservice 포드와 함께 동적으로 확장. 높은 네트워크 대역폭을 위해 큰 머신 타입 사용 권장. Sidekiq 14 Sidekiq 워커 900m vCPU, 2 GB 메모리 (요청), 4 GB 메모리 (한계) 초기 목표는 14개 워커. 작업량에 따라 추가 워커 필요할 수 있음. -
정적 컴퓨팅 VM (Linux 패키지)에서 실행되는 컴포넌트
서비스 노드 수 구성 GCP AWS Consul 3 2 vCPU, 1.8 GB 메모리 n1-highcpu-2 c5.large PostgreSQL 3 32 vCPU, 120 GB 메모리 n1-standard-32 m5.8xlarge PgBouncer 3 2 vCPU, 1.8 GB 메모리 n1-highcpu-2 c5.large 내부 로드 밸런서 1 16 vCPU, 14.4 GB 메모리 n1-highcpu-16 c5.4xlarge Redis/Sentinel - 캐시 3 4 vCPU, 15 GB 메모리 n1-standard-4 m5.xlarge Redis/Sentinel - 영속성 3 4 vCPU, 15 GB 메모리 n1-standard-4 m5.xlarge Gitaly 3 64 vCPU, 240 GB 메모리 n1-standard-64 m5.16xlarge Praefect 3 4 vCPU, 3.6 GB 메모리 n1-highcpu-4 c5.xlarge Praefect PostgreSQL 1+ 2 vCPU, 1.8 GB 메모리 n1-highcpu-2 c5.large 객체 스토리지 - - - -
-
- Omnibus